Have you ever needed to change the size of a column in your SQL database? It’s a common task, but if you’re not sure how to do it properly, it can be a bit intimidating. Luckily, there’s a simple solution that can help you out.
By using the SQL ALTER COLUMN SIZE chart, you can easily see the steps you need to take to resize a column in your database. This handy tool provides a clear visual guide that makes the process much easier to understand.
Sql Alter Column Size Chart
SQL Alter Column Size Chart: A Helpful Resource for Database Management
When you need to change the size of a column in your SQL database, it’s important to follow the proper steps to ensure that your data remains intact. The SQL ALTER COLUMN SIZE chart breaks down the process into easy-to-follow steps, making it simple to resize your columns without any hassle.
Whether you’re a beginner or an experienced SQL user, the SQL ALTER COLUMN SIZE chart can be a valuable resource for managing your database effectively. With clear instructions and visual aids, you can confidently resize columns in your database without any confusion.
Don’t let the task of resizing columns in your SQL database overwhelm you. With the help of the SQL ALTER COLUMN SIZE chart, you can easily make the necessary changes without any stress. Give it a try today and see how simple it can be to manage your database effectively.
Next time you need to resize a column in your SQL database, remember to consult the SQL ALTER COLUMN SIZE chart for guidance. With this handy resource at your fingertips, you can confidently make the necessary changes to your database without any hassle. Happy resizing!
4 Ways To Edit Column Descriptions In SQL Server Management Studio
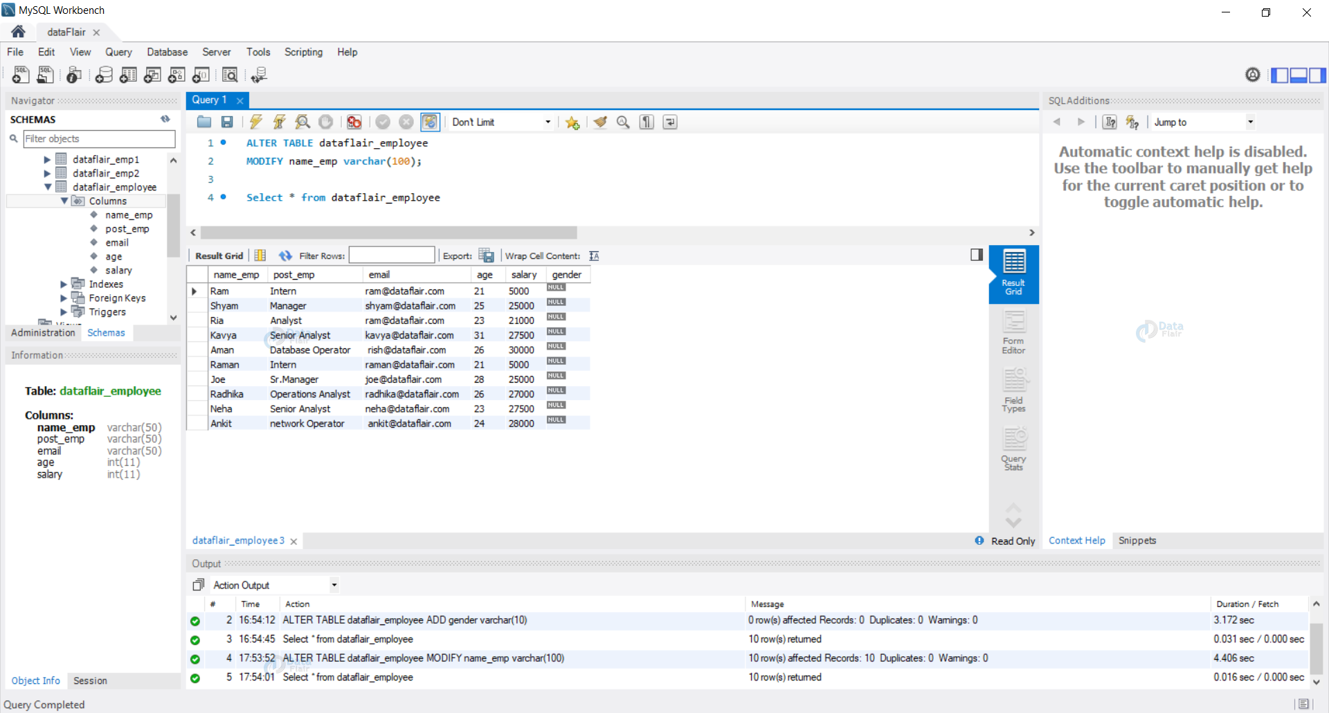
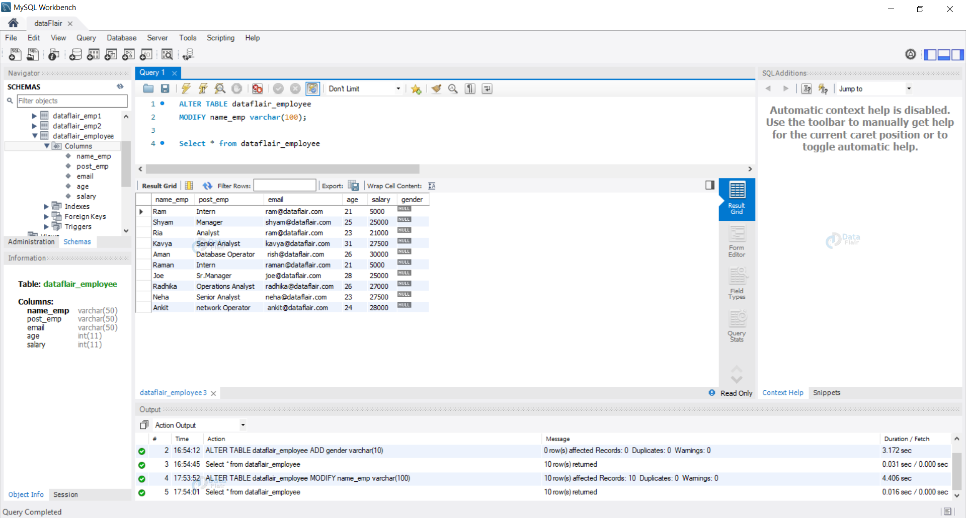
Alter Command In SQL Truncate Table In SQL DataFlair
How To Alter Column Type In PostgreSQL CommandPrompt Inc
Javarevisited How To Increase Length Of Existing VARCHAR Column




